프로젝트 편집 | Export, Import, 모듈 설치

Export

프로젝트 내 서비스 파일와 템플릿, 스니핏 등의 정보를 하나의 파일로 묶어서 내보낼 수 있습니다. 내보낸 항목은 xpackage 확장자를 가지는 파일로 만들어지며 Import 실행 시 가져올 수 있습니다.

File 메뉴에서 Export 항목 선택하고 내보내기

프로젝트가 열려있는 상태에서 메뉴[File > Export]를 선택하면 Export Wizard가 실행됩니다.


항목

설명

1

Name

내보낼 파일명을 설정합니다.

[파일명].xpackage 파일을 생성합니다.

2

Location

내보낼 파일을 생성할 경로를 설정합니다.

기본 경로는 프로젝트 경로로 지정됩니다.

경로는 변경할 수 있습니다.

3

Project/Template

탭 선택 시 Project, Template 목록을 File List 영역에 표시합니다.

4

File List

프로젝트 내 파일 또는 템플릿 목록을 표시하고 선택한 파일을 내보낼 대상 파일로 설정합니다.

5

Export Package File

File List 목록 중에서 선택한 프로젝트 내 파일과 템플릿 목록을 표시합니다.

File List에서 체크한 항목이 Export Package File 창에 표시됩니다. Export Package File 창에 표시된 항목만 내보낼 대상이 됩니다.

내보낼 대상이 없는 서비스나 항목은 체크를 할 수 없습니다.

컨텍스트 메뉴에서 Export 항목 선택하고 내보내기

내보내기를 지원하는 서비스 또는 항목은 컨텍스트 메뉴에서 Export를 선택할 수 있습니다. 메뉴[File > Export]를 선택했을때와 마찬가지로 Export Wizard가 실행되는데 선택한 항목이 체크되어 Export Package File 목록에 표시된 상태가 됩니다.

컨텍스트 메뉴에서 선택한 경우에는 프로젝트의 서비스 또는 템플릿 타입이 필터링된 항목만 표시됩니다.

Import

Export 기능을 사용해 내보낸 xpackage 파일이나 개별 파일을 가져올 수 있습니다.

File 메뉴에서 Import 항목 선택하고 가져오기

프로젝트가 열려있는 상태에서 메뉴[File > Imxport]를 선택하면 Import Wizard가 실행됩니다.


항목

설명

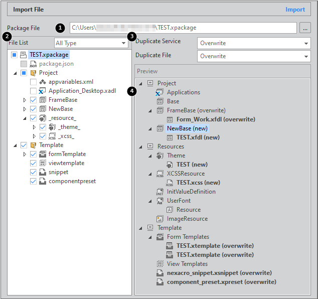
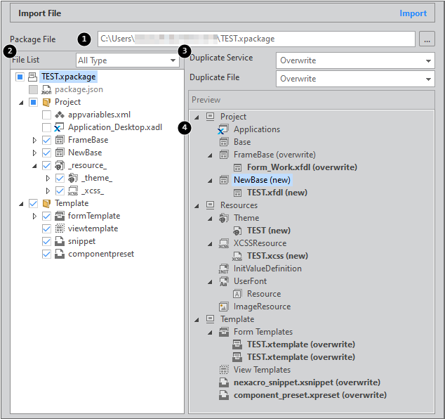
1

Package File

가져올 파일(xpackage)을 선택합니다.

2

File List

Package File에 포함된 항목을 표시합니다.

가져올 대상을 선택합니다.

Package File을 선택하지 않으면 아무것도 표시되지 않습니다.

3

Duplicate Service

Duplicate File

서비스나 파일이 이미 있는 항목과 이름이 같은 경우 처리 방식을 선택합니다.

Raname & Add: 기존 항목은 유지하고 다른 이름으로 File List에서 선택한 항목을 가져옵니다. 항목 이름 뒤에 "_copy0"과 같은 형식으로 이름이 변경되고 (new)로 표시됩니다.

Overwrite: 기존 항목을 덮어씁니다. 항목 이름 뒤에 (overwrite)로 표시됩니다.

- 중복되지 않는 파일은 선택한 처리 방식과 상관없이 (new)로 표시됩니다.

4

Preview

Import 실행 시 반영될 프로젝트 및 템플릿 구조를 보여줍니다.

컨텍스트 메뉴에서 Import 항목 선택하고 가져오기

가져오기를 지원하는 서비스 또는 항목은 컨텍스트 메뉴에서 Import를 선택할 수 있습니다. 개별 파일을 선택해서 가져오거나 xpackage 파일을 선택해 Import Wizard를 실행할 수 있습니다. 개별 파일은 여러 개 파일을 선택해서 가져올 수 있습니다.

이름이 같은 파일이 있는 경우에는 덮어쓸지 다른 이름으로 변경할지 확인합니다.

xpackage 파일은 선택하면 메뉴[File > Import]를 선택했을때와 마찬가지로 Import Wizard가 실행되는데 선택한 xpackage 항목이 가져올 파일로 선택된 상태로 Import Wizard를 실행합니다.

파일 탐색기에서 드래그앤드롭으로 파일을 가져오기

파일 탐색기에서 xfdl 파일을 선택하고 드래그앤드롭으로 가져올 수 있습니다. 파일 탐색기에서 파일을 선택하고 드래그앤드롭으로 넥사크로 스튜디오 영역으로 가져오면 아래와 같은 메시지가 표시됩니다.

[Yes]를 선택하면 Import Wizard가 실행되고 [No]를 선택하면 해당 파일을 프로젝트에 포함시키지 않고 그냥 열어서 소스 코드를 보여줍니다.

Import Wizard에서는 파일을 가져올 서비스를 선택하고 중복된 파일에 대한 처리 방식을 선택한 후 파일을 가져옵니다.

Install Module Wizard

모듈(xmodule) 설치

xmodule 파일을 프로젝트에서 가져와 해당 모듈을 등록하고 사용할 수 있습니다. 메뉴[File > Install Module] 항목을 선택하고 xmodule 파일이 생성된 경로를 지정합니다.

해당 모듈 내 포함된 오브젝트 목록을 확인하고 필요한 오브젝트를 추가합니다. 추가된 오브젝트 사용 여부는 TypeDefinition에서 다시 편집할 수 있습니다.

모듈 설치를 완료하려면 프로젝트를 재시작해야 합니다.

프로젝트 재시작 후 TypeDefinition에서 설치된 모듈이 정상적으로 조회되는지 확인합니다.

설치한 모듈은 Resource Explorer에서 Extlib (Installed Module) 항목에서 확인할 수 있습니다. 모듈 소스 코드를 열어볼 수 있으며 필요한 경우 소스 코드 편집 후 선택한 모듈만 Generate 할 수 있습니다.

ActiveX 컨트롤 설치

Plugin 컴포넌트를 사용해 앱에서 사용할 수 있는 플러그인 기능을 적용할 수 있습니다. 하지만 Plugin 컴포넌트는 공통으로 사용하는 속성, 메소드, 이벤트 정보만을 제공하고 개별 ActiveX 컨트롤에서 사용하는 API를 확인할 수 없습니다.

ActiveX 컨트롤 설치는 모든 브라우저를 지원하지 않습니다. ActiveX 컨트롤을 지원하는 브라우저는 아래와 같습니다.

- 윈도우 운영체제 NRE

ActiveX 컨트롤 설치 기능은 하나의 모듈처럼 설치할 수 있습니다. 설치 과정에서 메타 태그를 생성하고 ActiveX 컨트롤이 가지고 있는 속성, 메소드, 이벤트 정보를 확인할 수 있습니다. 메뉴[File > Install Module] 항목을 선택하고 Install Type 항목에서 "ActiveX Control"을 선택합니다.

설치할 ActiveX 컨트롤을 선택하고 오브젝트 ID를 입력합니다. 입력한 오브젝트 ID는 컴포넌트 ClassName으로 등록됩니다.

ActiveX 컨트롤을 모듈 형태로 배치하는 데 필요한 파일을 생성합니다. 해당 파일은 [Project Path]\_extlib_\ 하위 경로에 생성됩니다. 하단의 [Register TypeDefinition] 버튼을 클릭하면 TypeDefinition에 생성된 모듈을 등록하고 프로젝트를 재시작합니다.

Project Explorer에서 [TypeDefinition > Objects] 목록을 보면 생성된 ActiveX 컨트롤이 모듈 형태로 설치된 것을 확인할 수 있습니다. 생성된 모듈은 다른 컴포넌트처럼 화면에 배치해서 사용할 수 있습니다.

Form에 모듈을 배치하면 속성창에서 ActiveX 컨트롤이 제공하는 속성, 이벤트 정보를 확인할 수 있습니다.

스크립트 에디터에서는 메소드를 확인할 수 있습니다.

스크립트 에디터에서 ActiveX 컨트롤의 속성값을 확인하고자 하는 경우에는 getProperty 메소드를 사용하는 것을 권장합니다. 직접 컨트롤의 속성값을 접근하는 경우에는 실제 속성값과 반환되는 값이 다를 수 있습니다.


this.adobeAcrobat00.gotoLastPage();

this.adobeAcrobat00.getProperty("src");

Cordova 플러그인 설치

Cordova 플러그인을 설치하고 Android, iOS 앱에서 사용할 수 있는 플러그인 기능을 적용할 수 있습니다.

메뉴[File > Install Module] 항목을 선택하고 Install Type 항목에서 "Cordiva Plugin"을 선택합니다.

설치할 플러그인 폴더에서 plugin.xml 파일을 선택합니다.

설치 완료 메시지를 확인합니다.

플러그인 관련 소스가 _plugins_ 폴더 내에 설치되며 Resource Explorer에서 설치된 플러그인 소스를 확인할 수 있습니다.