Project Editing | Export, Import, Module Installation

Export

Information, such as service files, templates, and snippets, in the project can be grouped and exported as a single file. The exported item is created as the file with the xpackage extension and can be imported when executing Import.

Selecting & Exporting the Export Item from File Menu

If you select the menu [File > Export] when the project is open, then the Export Wizard is executed.


Item

Description

1

Name

Sets the file name to export.

Creates the [file name].xpackage file.

2

Location

Sets the path to create the file to export.

The default path is specified as the project path.

The path can be changed.

3

Project/Template

When selecting the tab, the lists of Project, Template are displayed in the File List area.

4

File List

Displays a list of files of templates in the project and sets the selected file as the file to export.

5

Export Package File

Displays a list of files of templates in the project selected from the File List.

The items checked in the File List are displayed in the Export Package File window. Only the items displayed in the Export Package File window will be exported.

Services or items without the exporting targets cannot be checked.

Selecting & Exporting the Export Item from Context Menu

Services or items that support export can select Export from the context menu. As when selecting the menu [File > Export], Export Wizard is executed and the selected item is checked and displayed in the Export Package File list.

When selected from the context menu, only the items for which the service or template type of the project is filtered are displayed.

Import

You can import the xpackage files exported using the Export function or the individual files.

Selecting & Importing the Import Item from File Menu

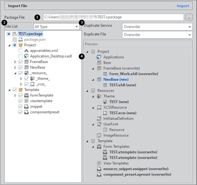
If you select the menu [File > Import] when the project is open, then the Import Wizard is executed.


Item

Description

1

Package File

Selects the file to import (xpackage).

2

File List

Displays the items included in the Package File.

Selects the target to import.

If you do not select Package File, then nothing is displayed.

3

Duplicate Service

Duplicate File

Selects the processing method if the service of the file has the same name as the item that already exists.

Rename & Add: Keeps the existing items and imports the selected items from the File List with different names. The name is changed in the form of "_copy0" after the item name and it is displayed as (new).

Overwrite: Overwrites the existing item. It is displayed as (overwrite) after the item name.

- Files that are not duplicate are displayed as (new), regardless of the selected processing method.

4

Preview

Shows the project and template structure to be reflected when the Import is executed.

Selecting & Importing the Import Item from the Context Menu

Services or items that support import can select Import from the context menu. You can select individual files to import or select the xpackage file to run the Import Wizard. Individual files can be imported by selecting multiple files.

If there is a file with a duplicate name, then it will check if you want to overwrite or change it to a different name.

When the xpackage is selected, the Import Wizard is executed as in the case of selecting the menu [File > Import]. The Import Wizard is executed with the selected xpackage item selected as the file to import.

Importing File by Drag & Drop from File Explorer

You can select and import the xfdl file from the file explorer using drag and drop. If you select a file from the file explorer and drag and drop it to the Nexacro Studio area, then the following message will be displayed.

If you select [Yes], then the Import Wizard will be executed, and if you select [No], then the file will be opened without being included in the project and the source code will be shown.

The Import Wizard selects the service to import the file from and selects the processing method on duplicate files to import the file.

Install Module Wizard

Module (.xmodule) Installation

You can bring an .xmodule file from a module project and then install it. To this end, go to the menu [File > Install Module] and specify the path to an .xmodule file.

Look over the list of objects included in the module and then add necessary objects. You can later determine whether to use added objects by accessing TypeDefinition.

You must restart the project if you are to complete the module installation.

After the restart, you should check whether you can search the installed module in TypeDefinition.

The installed modules can be checked in the Extlib (Installed Module) section of the Resource Explorer. You can open the module source codes and, if necessary, edit the source code and generate only the selected module.

ActiveX Control Installation

A Plugin component allows you to apply plug-in functions to your app. However, a Plugin component cannot supply the APIs used in an individual ActiveX control because it only provides common properties, methods and events.

While not all browsers support an ActiveX control, the below browsers do so.

NRE (Windows)

An ActiveX control can be installed like a module. You need to create a meta tag while you can see the properties, methods and events that are contained by a certain ActiveX control. To begin, access the menu [File > Install Module] and select "ActiveX Control" from Install Type.

Select an ActiveX control you want to install and then enter the object ID, which will be registered as the ClassName of the component.

In the next step, Nexacro Studio produces the files required to install the ActiveX control in the form of a module. Those files will be located under the [Project Path]\_extlib_\ path. Afterward, click the Register TypeDefinition button at the bottom of the wizard to register the ActiveX control as a module in TypeDefinition and then restart the project.

Access the menu [TypeDefinition > Objects] in the Project Explorer to see the object list and then you can see the ActiveX control installed as a module. You can put the created module on a Form like any other component.

When you place the module on a Form, you can see the properties and events provided by the ActiveX control through the Properties pane.

You can see the methods provided by the ActiveX control through the script editor.

We recommend using the getProperty method when you want to obtain a property value of an ActiveX control through the script editor. If you directly access the property value, the return value may differ from the actual value.


this.adobeAcrobat00.gotoLastPage();

this.adobeAcrobat00.getProperty("src");

Installing the Cordova plugin

You can install the Cordova plugin and apply the plugin features that are available for Android and iOS apps.

Select [File > Install Module] on the menu and select "Cordiva Plugin" from the Install Type field.

Select the plugin.xml file in the folder of plugins to be installed.

Check the message that the installation is complete.

The plugin-related sources will have been installed inside the _plugins_ folder, and you will be able toview the installed plugin sources in Resource Explorer.