プロジェクトの編集 | Export、Import、モジュールのインストール

Export

プロジェクトの内のサービスファイルとテンプレート、スニペットなどの情報を1つのファイルにまとめてエクスポートできます。エクスポートされた項目は、xpackage拡張子を持つファイルで作成され、インポートを実行する際に取得できます。

FileメニューからExportを選択して実行

プロジェクトが開いている状態でメニューの[File > Export]を選択すると、Export Wizardが実行されます。


項目

説明

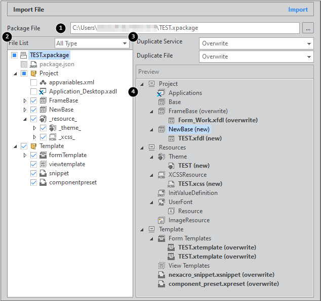
1

Name

エクスポートするファイル名を設定します。

[ファイル名].xpackageファイルを生成します。

2

Location

エクスポートするファイルを生成するパスを設定します。

基本パスはプロジェクトパスとして指定されます。

パスは変更することが可能です。

3

Project/Template

タブを選択すると、Project、TemplateリストをFile List領域に表示します。

4

File List

プロジェクトの内のファイルもしくはテンプレートリストを表示し、選択したファイルをエクスポートする対象ファイルに設定します。

5

Export Package File

File Listから選択したプロジェクトの内のファイルとテンプレートリストを表示します。

File Listでチェックした項目がExport Package Fileウィンドウに表示されます。Export Package Fileウィンドウに表示された項目のみエクスポートの対象になります。

エクスポートする対象のないサービスや項目はチェックできません。

コンテキストメニューからExportを選択して実行

エクスポートに対応するサービスもしくは項目は、コンテキストメニューからExportを選択できます。メニューの[File > Export]を選択したときと同じくExport Wizardが実行されますが、選択した項目がチェックされてExport Package Fileリストに表示された状態になります。

コンテキストメニューで選択した場合は、プロジェクトのサービスもしくはテンプレートタイプがフィルタされた項目のみ表示されます。

Import

エクスポート機能により書き出したxpackageファイルや個別ファイルを読み込むことができます。

FileメニューからImportを選択しインポート

プロジェクトが開いている状態でメニューの[File > Import]を選択すると、Import Wizardが実行されます。


項目

説明

1

Package File

インポートするファイル(xpackage)を選択します。

2

File List

Package Fileに含まれている項目を表示します。

インポートする対象を選択します。

Package Fileを選択しないと何も表示されません。

3

Duplicate Service

Duplicate File

サービスやファイルがすでにある項目と名前が同じ場合は、処理方法を選択します。

Raname & Add:既存の項目は維持し、別の名前でFile Listから選択した項目を取得します。項目の名前の後ろに、"_copy0"のような形式で名前が変更され、(new)と表示されます。

Overwrite:既存の項目を上書きします。項目名の後ろに(overwrite)と表示されます。

- 重複しないファイルは、選択した処理方法と関係なく(new)で表示されます。

4

Preview

Import実行の際に反映されるプロジェクトとテンプレート構造を表示します。

コンテキストメニューからImportを選択してインポート

インストールをサポートするサービスや項目は、コンテキストメニューからImportを選択できます。個別のファイルを選択してインポートするか、xpackageファイルを選択してImport Wizardを実行できます。個別のファイルは、複数のファイルを選択してインポートすることができます。

同じ名前のファイルがある場合には、上書きするか、別の名前に変更するかを確認します。

xpackageファイルを選択すると、メニューの[File > Import]を選択したときと同じくImport Wizardが実行されますが、選択したxpackage項目がインポートするファイルとして選択された状態でImport Wizardを実行します。

ファイルエクスプローラからドラッグ&ドロップでファイルをインポート

ファイルエクスプローラでxfdlファイルを選択し、ドラッグ&ドロップでインポートすることができます。ファイルエクスプローラでファイルを選択し、ドラッグ&ドロップでnexacro studio領域に移動すると、下記のようなメッセージが表示されます。

[Yes]を選択するとImport Wizardが実行され、[No]を選択すると該当ファイルをプロジェクトに含めずにそのまま開いてソースコードを表示します。

Import Wizardでは、ファイルをインポートするサービスを選択し、重複ファイルの処理方法を選択してファイルをインポートします。

Install Module Wizard

モジュール(xmodule)設定

xmoduleファイルをプロジェクトから取得して、該当モジュールを登録して使用することができます。メニューの[File>Install Module]項目を選択して、xmoduleファイルが生成されたパスを指定します。

該当モジュール内に含まれているオブジェクトのリストを確認して、必要なオブジェクトを追加します。追加されたオブジェクトの使用可否は、TypeDefinitionで再編集することができます。

モジュール設定を完了するには、プロジェクトを再起動する必要があります。

プロジェクトの再起動後、TypeDefinitionにてインストールされたモジュールが正常に照会されることを確認します。

インストール済のモジュールはResource ExplorerのExtlib (Installed Module) 項目より確認することができます。モジュールのソースコードを開いて内容が確認でき、必要に応じてソースコードを編集した後に選択したモジュールのみGenerateすることができます。

ActiveXコントロール・インストール

Pluginコンポーネントを使用して、アプリで使用可能なプラグイン機能を適用することができます。ただし、Pluginコンポーネントは共通で使用するプロパティ、メソッド、イベント情報のみを提供して、個別ActiveXコントロールで使用するAPIを確認することができません。

ActiveXコントロールのインストールは、すべてのブラウザをサポートしません。ActiveXコントロールをサポートしているブラウザは下記の通りです。

IE10、IE11、NRE(Windows)

ActiveXコントロールのインストール機能は、単一のモジュールのように設定することができます。設定中にメタタグを生成し、ActiveXコントロールが持っているプロパティ、メソッド、イベント情報を確認することができます。メニューの[File > Install Module]項目を選択して、Install Type項目で「ActiveX Control」を選択します。

インストールActiveXコントロールを選択して、オブジェクトIDを入力します。入力されたオブジェクトIDは、コンポーネントClassNameに登録されます。

ActiveXコントロールをモジュールの形に配置するために必要なファイルを生成します。該当ファイルは、[Project Path]\_extlib_\のサブパスに生成されます。下段の[Register TypeDefinition]ボタンをクリックすると、TypeDefinitionに生成されたモジュールを登録して、プロジェクトを再起動します。

Project Explorerにて、[TypeDefinition> Objects]リストを見ると、生成されたActiveXコントロールがモジュールとしてインストールされたことを確認することができます。生成されたモジュールは、他のコンポーネントのように、画面に配置して使用することができます。

Formにモジュールを配置すると、プロパティウィンドウでActiveXコントロールが提供するプロパティ、イベント情報を確認することができます。

スクリプトエディタでは、メソッドを確認することができます。

スクリプトエディタにて、ActiveXコントロールのプロパティ値を確認する場合には、getPropertyメソッドを使用してください。直接コントロールのプロパティ値にアクセスする場合には、実際のプロパティ値と返される値が異なる場合があります。


this.adobeAcrobat00.gotoLastPage();

this.adobeAcrobat00.getProperty("src");